探索日韩免费视频观看

客服热线:

4000-300624

日韩免费视频观看优转-视频转换功能

  • 支持超过1000种视频格式转换与输出
    支持超过1000种视频格式转换与输出。
  • 30倍高速批量转换
    30倍高速批量转换文件,省时又省力。
  • 视频准换质量高清
    独家技术支持,保证视频准换质量高清无损。
日韩免费视频观看优转
主页 > 资源中心>视频编辑资讯

使用HandBrake工具时如何合并视频与字幕

Handbrake是一款小巧实用的视频转换软件,支持批量转换视频格式,并自带压缩功能。使用handbrake可直接将DVD电影内转换成AVI/MPEG4格式,还有MP4及OGM输出、AAC 及 Vorbis编码,让用户方便在各种不同的播放器中观看。同时它也支持对视频文件与字幕进行合并,操作简单,非常实用。

使用HandBrake工具时如何合并视频与字幕?

只需通过以下几个简单的步骤,即可完成合并,非常方便快捷。

步骤1导入需要视频文件

启动HandBrake,点击左侧【File】添加视频文件,或者直接拖拽文件至右侧界面以导入的文件。

导入视频

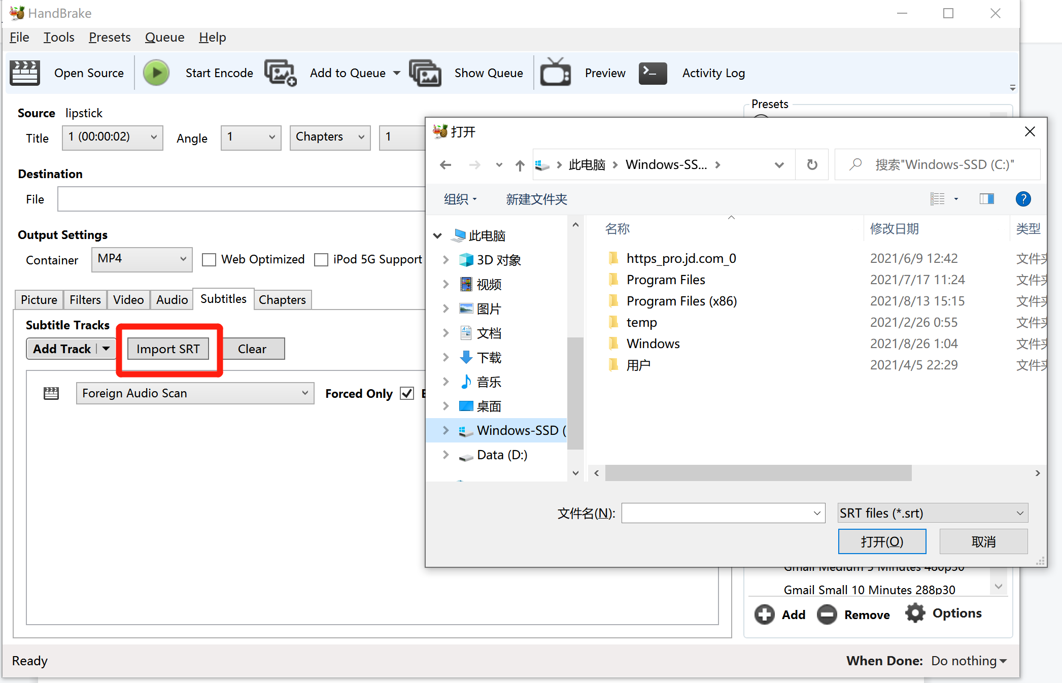
步骤2导入字幕

点击【Subtitles】下的【Import SRT】选项添加字幕文件。

添加字幕

添加字幕

步骤3合并字幕和视频

点击【Start Encode】开始编码,即可完成合并。

完成压缩

视频格式转换/压缩/添加字幕/电脑录屏